AZ 801 / Q1 / T3
You have a Hyper-V failover cluster named Cluster1 at a main datacenter. Cluster1 contains two nodes that have the Hyper-V server role installed. Cluster1 hosts
10 highly available virtual machines.
You have a cluster named Cluster2 in a disaster recovery site. Cluster2 contains two nodes that have the Hyper-V server role installed.
You plan to use Hyper-V Replica to replicate the virtual machines from Cluster1 to Cluster2.
What should you do? To answer, select the appropriate options in the answer area.
NOTE: Each correct selection is worth one point.
Hot Area:
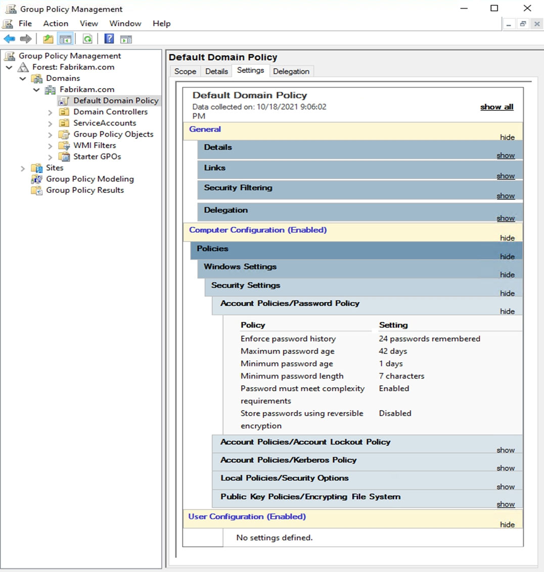
AZ-801 / Q5 / T1
The Default Domain Policy Group Policy Object (GPO) is shown in the GPO exhibit. (Click the GPO tab.)
The members of a group named Service Accounts are shown in the Group exhibit. (Click the Group tab.)